cloudflare提供的免费服务根本用不完,今天讲一下如何通过cloudflare提供的pages服务搭建免费图床。该服务支持cf全球节点加速,作为一名白嫖党来说最为主要的是它是免费的!
准本工作
- github账号一个
- cloudflare账号一个
实现步骤
- 登录 GitHub
- 打开 骤雨重山项目
- Fork 该项目到个人仓库

- 登录 CloudFlare
- 在CF的控制台页面左侧列表点击
计算(Workers),并点击页面右上方创建按钮
- 选择
Pages下的导入现有Git存储库。
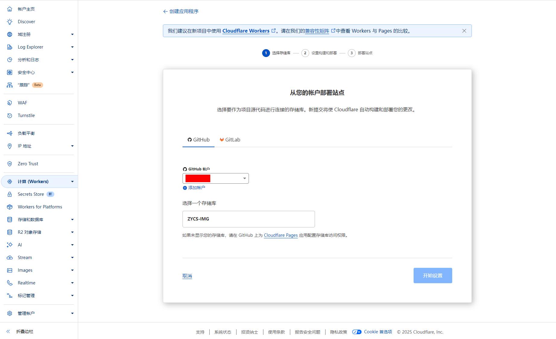
- 登录GitHub账户,选择
ZYCS-IMG存储库进行创建
- 分配项目名称,框架预设选择
VUE。其它设置保持默认即可
- 等待项目部署完成即可

注意:如果需要修改Index需要在存储库进行修改;此项目允许自定义域名。